关闭导航

包含标签"智能客服"的内容

美团LongCat发布WOWService大模型交互系统白皮书 智能客服全量上线成效显著
AI妹 4 个月前 20 0

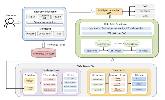
美团LongCat Interaction团队发布WOWService大模型交互系统白皮书,披露已在美团智能客服全量上线的技术细节:通过“数据+知识双驱动”与四阶段训练体系,复杂业务场景下客服解决

美团发布WOWService大模型交互系统 显著提升智能客服能力与业务表现
AI妹 4 个月前 20 0

近日,美团的 LongCat Interaction 团队发布了名为 “WOWService” 的大模型交互系统技术报告,该系统旨在解决本地生活服务领域大模型技术落地面临的多重挑战。 报告指出,

昆仑元AI发布昇腾平台全模态融合模型BaiZe-Omni-14b-a2b性能突出
AI妹 4 个月前 22 0

在2025世界计算大会上,昆仑元 AI 正式发布了基于昇腾(Ascend)平台的全模态融合模型 BaiZe-Omni-14b-a2b。这一新模型具备强大的文本、音频、图像和视频理解与生成能力,采用