关闭导航

包含标签"Tencent"的内容

MiniMax MCP Server发布 多模态AI工具赋能创作生态新发展
AI妹 3 个月前 16 0

The boundaries of artificial intelligence technology are constantly expanding. AIbase learned from

微信元宝AI好友正式上线 混元DeepSeek双赋能 多模态交互重塑行业格局
AI妹 3 个月前 14 0

On April 16, 2025, WeChat officially launched its Yuanbao AI friend function, allowing users to ad

腾讯明日发布混元3D AI引擎2.5 几何纹理优化提速增效赋能多场景创作
AI妹 3 个月前 13 0

Tencent is set to unveil Hunyuan 3D AI Engine 2.5 tomorrow, promising a significant advancement in

腾讯“企鹅阅读伴侣”AI助手 赋能中小学生多元创新互动阅读体验
AI妹 3 个月前 12 0

On April 23rd, World Book Day, Tencent officially launched "Penguin Reading Companion," an AI read

腾讯推出CodeBuddy3.0插件 助力微信小程序开发效率提升及多工具适配
AI妹 3 个月前 16 0

Tencent has launched a new code assistant plugin called CodeBuddy3.0. This product is deeply integ

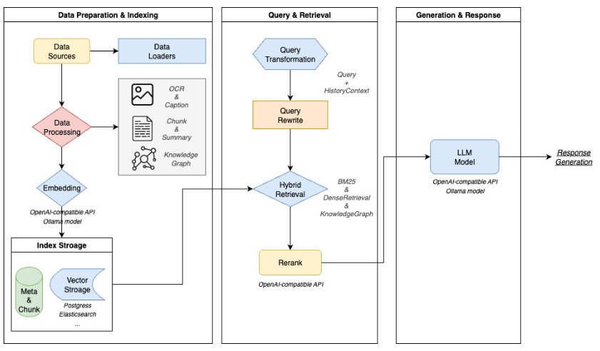
腾讯开源WeKnora:多模态文档理解检索工具助力各行业高效信息处理
AI妹 3 个月前 10 0

In the era of information explosion, processing complex documents has always been a challenge for

腾讯发布混元游戏视觉生成平台 AI让游戏创作效率提升数十倍
AI妹 3 个月前 14 0

On May 20th, Tencent officially released the HunYuan Game Visual Generation Platform, an AI conten

腾讯发布TurboS大模型技术报告 核心创新架构助力排名第七展现实力
AI妹 3 个月前 14 0

Tencent has released the technical report for its flagship large language model, TurboS, showcasin

    1 2